Forum Discussion

bbd44d408533bada's avatar
bbd44d408533bada
Rising Novice
5 months ago
Solved

CPU Utilization at 100 percent no matter what

Hello,

I have a Ryzen 9600x, and 9060 XT 16 gb. I have updated all my drivers for GPU, and motherboard. Before the REDSEC update I wasn't having this issue, CPU was sitting between 70-80 percent i believe with GPU sitting at 100 percent. CPU is now always at 100 percent utilization, and GPU is around 70 percent. I try to play at 1440p with custom graphics settings, most of the CPU intensive tasks i switch to low, most on medium. I have tried switching to 1080p, and no change. CPU is always doing 100 percent, and will stutter quite a bit, although I do have kind of high latency with my wifi sometimes. Is the CPU always being at 100 percent normal? Could the CPU being at 100 percent be causing my network issues with the rubberbanding?

I have tried user.cfg fix that people have talked about online, no change. For adrenaline settings I've tried "global experience" with FSR off, and "Quality" with FSR/anti lag on, no changes with any of these settings. 

  • OskooI_007's avatar
    OskooI_007
    5 months ago

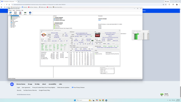
    bbd44d408533bada​ I see 3 issues with your HWiNFO system summary screenshot.

    First issue is SMT is disabled on the CPU which is reducing CPU performance by around 25%.

    Core is showing 6/6 in HWiNFO and it should be showing Core 6/12. We need to figure out why SMT is disabled in motherboard BIOS settings. There's a BIOS setting called 'SMT Control'. Set it to 'Auto' and then check HWiNFO Core and see if it says Core 6/12 instead of Core 6/6.

    Is I Ryzen Master software or Asus software installed on the computer? Maybe they're disabling SMT.

    SMT Control is on page 57 of motherboard BIOS user manual.

    I've attached high resolution screenshot at bottom of this post.

    https://dlcdnta.asus.com/pub/ASUS/mb/13MANUAL/E25269_AMD_800_Series_BIOS_manual_EM_WEB.pdf?model=TUF GAMING B850M-E WIFI&Signature=vAYlo4E-vhRzXyGQR22VU~swuMUDoQJLwHGyZlysTkH6SMHiekeMa42SBNQFQQaNad4Kl8AC5OC0TkppSIkzpzlQPOggE5iO84O5fHWMNxKFpDlJLRo2Ypu0KcxuJmMuo9MVP1xz0gnrihoM5-r~tEEGM-k9AOEZ3tQ9xYdpf~V4oUjYtJvpPUaL5Bu79hSEpGkG8VGsa1TZM4rytmeMCAZxduqIeBHJPi0-5I4Qb3RuxGuWSrDAoX9XgwSEfZMtZocVJdiypUHoM6OsRac8D9eiP3GTh3fz98Uhk42QuhV3ENBTQaDuGGlpOZ-3T9Qd0RxUHjLyqgfzWnWU7kx4ng__&Expires=1765068788&Key-Pair-Id=K2ITB7O97XKKCX

     

    Second issue is the memory is in single channel mode, instead of dual channel mode. Dual channel has double the memory bandwidth and boosts CPU performance.

    Page 14 and 25 of the motherboard user manual shows the proper motherboard memory slots to use. Install memory in slots A2 and B2.

    https://dlcdnta.asus.com/pub/ASUS/mb/SocketAM5/TUF_GAMING_B850M-E_WIFI/E26935_TUF_GAMING_B850M-E_WIFI_EM_V2_WEB.pdf?model=TUF GAMING B850M-E WIFI&Signature=UhhrzC0NrE90ybcyDRwR9yGt2iyxIIbgLJk6o3XLfxqrachw7dzOEZZKHbQGHJhxLFOOcke9NVMBPmj3skKTbTqocrAUiNZeQQAA4Gtrneel8z5IaD8Bgl~22R~uxE8M1W19UccETBeo6e29~T0Z-nRTGleUmWdPgiL0z-VsHZ3tt2OvMFhpppXtgjcyOUNjGlRkbRPoznNMSnfsnAXkwe6-fF-EGvNEnye~IVrbW2w6BBfitusclCbFdhlNqbwK-i6kU-C5EfSLF6aSO0-znF238Br3Uz~GTC5ywHfsr065FwJUHW-tNa1k2XTs7pf8~d2CE~EozvlquXGJngcgKw__&Expires=1765069780&Key-Pair-Id=K2ITB7O97XKKCX

     

    The third issue is EXPO memory overclocking isn't enabled in motherboard BIOS settings. Try enabling EXPO I memory overclocking.

    Sometimes EXPO memory overclocking can cause crashes. If you start experiencing crashes then personal message me and we can troubleshoot memory overclocking crashes.

    Page 17 of Asus motherboard BIOS user manual has AI Overclock Tuner EXPO I setting.

     

    If I don't reply to your post then personal message me. Sometimes the forum fails to notify me when someone replies.

13 Replies

Featured Places

Node avatar for Battlefield 6 Technical Issues

Battlefield 6 Technical Issues

Having issues with Battlefield 6? Join here to find help with connectivity, performance issues, crashes and more.Latest Activity: 53 minutes ago
7,593 Posts